Hi! My name is François CAILLET, graduate engineer
at
ISEN Brest.
I have a varied experience in full-stack development and
application management, acquired during internships and
professional assignments in companies such as Crédit
Mutuel Arkéa, BGL BNP Paribas and EcoTree. I master
several technologies, notably Java, Spring Boot, as well
as several front frameworks. I like working on concrete
projects that combine development, automation, and
application improvement.
I am willing and resourceful, spending time on a project
does not scare me.
| HTML / CSS |
|
| JavaScript / TypeScript |
|
| React, Vue, Angular |
|
| PHP | |
| Symfony | |
| Node.js (basics) |
| Java | |
| Spring Boot |
|
| Python |
|
| C / C++ |
|
| Qt |
|
| C# .Net & Unity (basics) |
|
| GoLang (basics) |
|
| API REST & GraphQL |
|
| Kafka |
|
| SQL (Merise) | |
| DB : MySQL, Postgres |
|
| Training courses attended : CCNA 1 & 2 |
|
| Docker |
|
| Jenkins |
|
| SonarQube |
|
| IDE : VS Code, VS, IntelliJ IDEA |
|
| Admin: Google Workspace |
|
| OS : Windows & Linux |
|
Application Manager within the Collaborative
Tools service, with a role combining user support,
tool administration, and application maintenance.
My main missions:
- Assistance, support and guidance for
employees on collaborative tools (including Google
Workspace)
- Functional administration of
applications (access management, licenses,
configuration)
- Monitoring of the
availability and quality of applications, in
conjunction with internal teams and external
providers
- Application maintenance
(corrective and scalable)
- Participation in
the evolution and redesign of certain applications,
with occasional interventions in full-stack
development
- Writing and updating user and
technical documentation
TypeScript
Spring Boot 3 / Batch
Google Workspace
In order to better manage the application
documentation and the solution architecture
documentation of IT projects, I am currently working
on the development of a new application that will
automate various tasks related to the management of
this documentation. This work involves several
aspects:
- Collect information on the bank's
applications from different repositories and
aggregate it into a consolidated data model.
-
Manage validation processes for the quality of the
data collected, as well as notifications to address
identified quality issues.
- Manage
architecture rule validation processes to identify
and document rule deviations.
- Expose this
information through an API.
- Implementing a
documentation website for our applications and
various catalogues. This also includes the
generation of schemas based on the collected data.
- Expose a user interface to facilitate the
definition of project solution architectures,
including a tool for designing solution diagrams
based on the collected data.
GraphQL
Spring Boot 3
PostGresSQL
During the year 2022, I did a technical
internship at EcoTree, a forest management company
with an ecological and educational management; by
investments in the forest, biodiversity and selling
educational training.
During this internship, I had the role of backEND
developer in PHP Symfony, and had various missions
within a team of 4 people. For example, I had to
clean code (refactoring), remove unnecessary
elements from the code, factorize it and rethink the
initial logic of some features. But I also had to
fix some bugs, unit tests, or to set up some
optimization. During my various tasks, I was able
with my colleagues, to identify potential
improvements to the working environment. Some of
them have been the subject of meetings or future
missions, when they were relevant.
MySql
I did a work placement in a supermarket in Brest for a fortnight. This was my first work experience. My job was to serve customers at the checkout, while tidying the shelves when they were empty. On delivery day, I helped the other employees to install the articles and to put away the surplus in the store. This was a very rewarding experience, although not directly related to my field of study.
Scout for 8 years, I did a 2 weeks internship in the summer of 2019 at the AGSE (Association of European Guides and Scouts). I took part in the elaboration of the camp, its organization, and the supervision of the scouts during the activities. In particular, I was entrusted with the position of first aid officer in the camp.
Java/Spring Boot project for event ticket reservations. It relies on Kafka for an event-driven architecture and provides real-time communication with users via WebSocket. The service exposes a REST API to manage event and item listings as well as ticket reservations. The project uses Spring Cloud Gateway for request routing and security, combined with Keycloak and Resilience4j, delivering reactive, secure, and efficient management of reservations and notifications.
2025
Qt/C++ application using ITK and VTK for the visualization of DICOM scanner images, featuring 2D slice display (XYZ) and 3D reconstruction. Enables interactive exploration of medical data for analysis and diagnosis, providing an ergonomic and optimized interface for volume and image manipulation.
2025
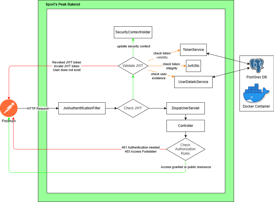
Sport’s Peak, an Angular & JAVA Spring Boot application that aims to create custom exercises, sessions, and sports programs, incorporating a performance log. This project incorporates a community vision through the possibility for different users to share their different programs, sessions and exercises, but also an educational vision through direct access to information on the exercises, their purpose, the muscles requested, and their associated information.
2024 - 2025
The main objective of this project is to extract data in real time, from a video of a football match as input. To successfully extract data from the video, I used the YoloV5 algorithm to detect the football players, referees and the ball. After some experiments, I worked on creating my own dataset to get better performance. After hours of work, I managed to distinguish each football team and implement the premise of object tracking.
2023
Creation of a crowd simulation linked to the danger of its density, by a multi-agent system in C#, under the 3D engine Unity. This project was realized during the M1 project proposed by ISEN Brest, carried out from January 2022 to April 2022.
2022
Development of an algorithm capable of registering images. The program computes a metric that measures the correspondence between the two images. Then, the derivative of this metric is used to calculate the spatial shift to apply, in order to improve the alignment of the images.
2022
Follow-up of the training of Guillaume Saint-Cirgue (Machine Learnia). This one proposes to create a neural network entirely in python, giving it the objective of discriminating a point cloud according to its color.
2022
Nestor is a discord bot, made in JavaScript with Node.js, allowing to play music in a voice channel. If several music tracks are sent to it, it will create a playlist to play them one after the other. It can also exchange with the NASA API to obtain the space photo of the day, and display it with additional information about it, or give the weather of place in the world.
2021
This data generator for DB is a project entirely realized in PHP during my training in this language. It allows a user to create a DB model, to generate data following it, while choosing the file type of the output (.csv or .sql). The generated model can be saved for reuse.
2020
This web application is a project for the end of the 2nd year of PREPA, in which my partner and I reused the web skills we learned during the year. Our project therefore included an API associated with a database, which cooperated with our web platform. This allows the club's data to be viewed and, if necessary, changed dynamically.
2020
This application for divers seeks to give the decompression stops for a dive, having as parameters the depth, the dive time, the capacity in litres of the oxygen tank, etc. This application has a backend made with Symfony, allowing access to the data, to their modifications, creation, or deletions. It also has a front-end interface made with React.js.
2020
The PONG is a project I did in my 2nd year of PREPA, in C++ with a Qt interface. It consisted in realizing the famous game Pong in a window, with a menu allowing the access to the best scores recorded by the players.
2020
This algorithmic exercise in C, was proposed to us in 1st year of PREPA. The aim was to create a window, in which a robot was moving to find the exit of this labyrinth.
2019